4 月 7 日,全球最大的 Web3 安全公司 CertiK 宣布推出 AI 审计工具 AI Auditor,并同步发布一系列 AI 开发智能体(AI Coding Agents)开源集成方案。该系统最初是为其内部安全专家打造的辅助工具,在历经超过六个月的真实场景验证后,现正式对外公开。据悉,在针对 2026 年 35 起真实 Web3 安全事件的评估中(测试数据未参与模型训练或知识库构建),CertiK AI Auditor 成功精准锁定了 88.6% 的真实漏洞成因。该系统在设计上强调「高信噪比」,即在保持高检测能力的同时,大幅降低误报的噪音。
随着 AI 开发工具与智能体成为 Web3 开发团队的标配,行业安全防护逻辑正从「事后检测」向「全流程嵌入」加速演进。CertiK AI Auditor 将原本独立于项目后期的安全审计,前置为工作流中持续运行的辅助功能;使开发者无需切换环境,即可获取链上安全洞察,也缩短了对新兴威胁的响应时间。

噪音流向图
传统漏洞检测工具往往面临「噪音过高」的问题,大量误报不仅增加开发者负担,也可能掩盖真正的高风险问题。而 CertiK AI Auditor 聚焦于「低噪音、高信号」的安全洞察,帮助开发团队更早识别并处理真正重要的安全风险,从而在开发生命周期的更早阶段完成风险管控。
CertiK 联合创始人顾荣辉表示,行业关注的重点已不再局限于「AI 是否能够发现漏洞」,而在于「AI 能否帮助开发团队更早识别真正值得关注的安全问题」。他指出,通过有效过滤大量误报信息,AI Auditor 能够提供更具可操作性的高质量信号,将安全从传统开发流程中的瓶颈,转变为 Web3 团队的效率加速器。

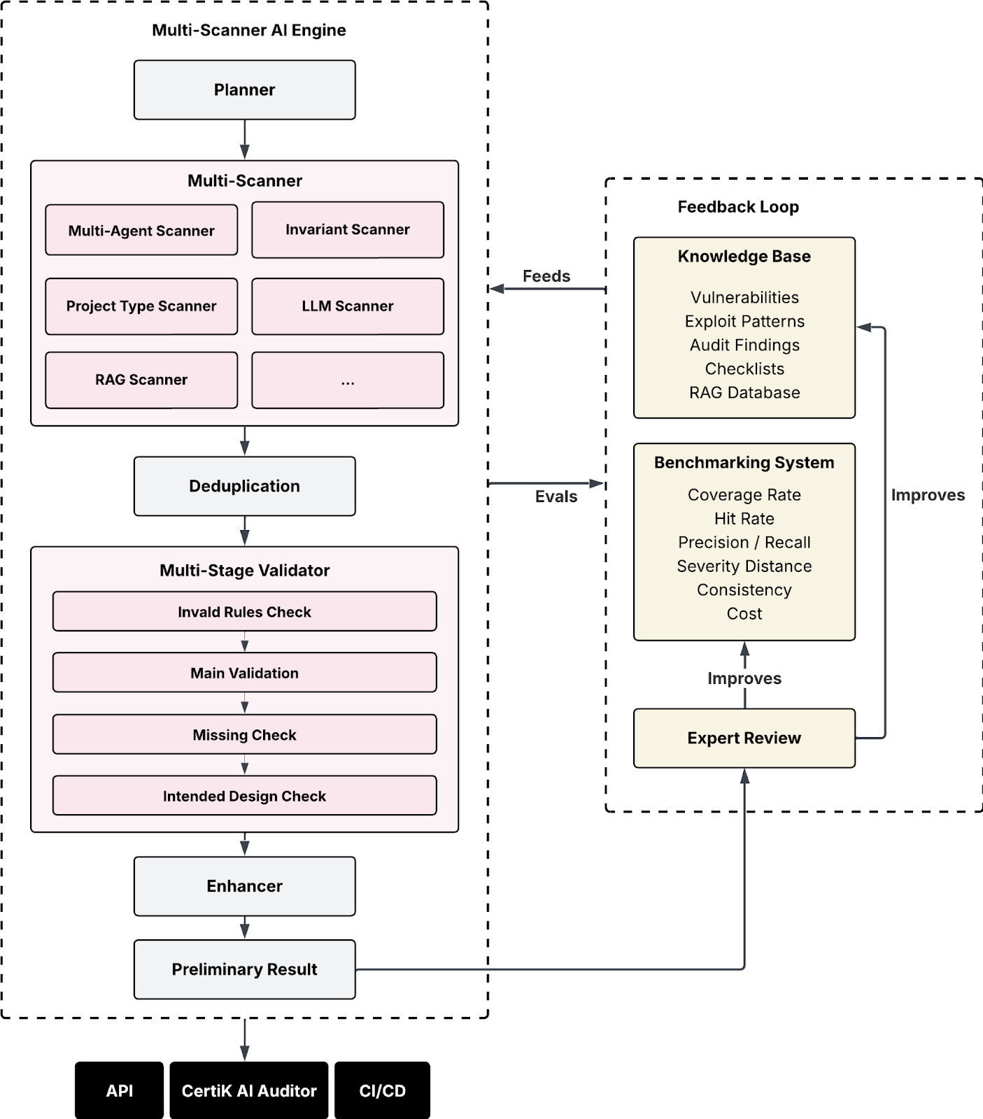
核心架构图
据了解,AI Auditor 由 CertiK 专有的「多阶段验证器(Multi-Stage Validator)」系统驱动。其内置的 MultiScanner 框架同时运行多种专用扫描器,而非依赖单一的 AI 模型。在生成初始结果后,验证器会对警报进行多轮去重,并对漏洞的「语义有效性」和「实际可利用性」进行交叉验证,以过滤掉无实际威胁的冗余信息,最终仅向开发者呈现真正具备风险的核心安全问题。
此外,AI Auditor 还内置持续更新的威胁知识库,将真实世界中的漏洞利用案例、一线审计发现、新兴攻击模式转化为结构化数据,使得 AI Auditor 能够在推理阶段直接调用最新的威胁情报,弥补了静态模型训练带来的数据滞后性。
在应用层面,CertiK 指出:AI Auditor 被设计为人类专家的协同工具,而非替代者。它可以承担基础检测、预审(pre-audit)分流以及持续监控等工作,从而释放安全专家的精力,使其专注于复杂漏洞与协议级风险分析。
同时,AI Auditor 具备模块化设计能力,可根据项目的开发语言、系统架构、风险画像进行定制化适配,适用于 DeFi 协议以及各类机构级应用场景。
据悉,AI Auditor 已被纳入 CertiK 的长期 AI 业务路线图。CertiK 表示,团队目前正在开发更多新功能,计划将安全能力进一步集成至更广泛的开发者工具、合规流程及机构级监控体系中,以推动 Web3 安全基础设施向智能化与一体化方向演进。
【免责声明】市场有风险,投资需谨慎。本文不构成投资建议,用户应考虑本文中的任何意见、观点或结论是否符合其特定状况。据此投资,责任自负。
